Colaboradores
- Caio Bomfim - caiocgb@hotmail.com
- Guilherme Garcia Arantes - guilh_garcia@hotmail.com
- Sergio Henrique Azevedo dos Santos - shasantos@ig.com.br
Reuniões
Versão Rascunho
Objetivos
- Projetar, simular e construir uma RNC (Radio Network Controller) da forma mais simples possível, a princípio, o que acarreta uma inovação para as empresas de telecomunicações;
- Avaliar a necessidade e a viabilidade do projeto em questão;
- Convencer patrocinadores e empresas da área quanto à solidez do projeto, atraindo investimentos, além de futuros clientes;
- Obter o resultado final com custos inferiores aos custos já conhecidos;
- Desenvolver uma linha de raciocínio concisa e inovadora para ajudar tanto no projeto quantos os envolvidos;
- Criação de um novo software, o que possibilita mais uma opção para as empresas por ele ser "Opensource".
Este projeto tem o objetivo de construir a camada de software de uma RNC (Radio Network Controller), o elemento responsável pelas decisões de operação da rede. Uma RNC faz parte do conjunto RNS (Radio Network Subsystem) e tem também a função de controlar todas as BTSs sobre seu domínio. A proposta é desenvolver uma solução simplificada que atenda aos requisitos mínimos de uma solução para a rede GSM e que depois possa evoluir para o LTE e demais gerações de rede móvel. O foco será especificamente para o serviço de dados portanto o serviço de voz continuará a usar os sistemas convencionais.
Justificativa do projeto
- Necessidade de diminuir os gastos com o software e conseqüentemente os gastos para o usuário final;
- Conhecimento aprimorado da tecnologia, que já uma das mais utilizadas no mundo das telecomunicações;
- Melhora essencial nos serviços prestados e construção de novos serviços necessários;
- Expansão da tecnologia 3G onde ainda não há número expressivo de usuários para futuramente atualizar os usuários para a tecnologia LTE.
Introdução
Apresentar:
- uma visão geral dos serviços de transmissão de dados;
- a importância e a utilidade da banda larga móvel;
- citar projeções futuras, especialmente de 2014 e 2016, pois serão destinados grandes investimentos devido ao aumento de demanda de acesso em decorrência dos grandes eventos sediados no Brasil (ver projeções Huawei);
- citar que a tecnologia 3G não se restringe a aplicações em aparelhos celulares, mas outros dispositivos móveis como modens, smartphones;
- nesse contexto, destacar a importância do desenvolvimento de uma RNC em código aberto;
- explicar basicamente a técnica de funcionamento de uma RNC;
- detalhar a teoria de comunicação da RNC:
Desenvolvimento
O tráfego efetuado entre a RNC (Radio Network Controller) e a Node B é o que faz o custo das operadores com fornecedores aumentar, além de poder sobrecarregar a qualidade na rede. A criação de uma estrutura Open Source paralela à rede 3G atual atua justamente em cima da comunicação entre a Node B e a RNC. Para criar uma estrutura com essas características, deve-se disponibilizá-la de forma a melhorar a qualidade e escalabilidade da rede de dados.
O primeiro passo acontece quando a Node B é ligada (acionada).
Node B
A Node B possui uma função muito clara: fornecer o caminho físico entre o UE (User Equipament/Equipamento do Usuário) e a rede. Na implementação dessa estrutura, a Node B deve fornecer:
- pedido de auditoria ao ser acionada;
- auditoria da RNC, ou seja, inventário das células enxergadas, parametrização dos canais de rádio e , opcionalmente, parametrização dos canais PCH (Paging Channel), FACH (Forward Access Channel) e RACH (Random AccessChannel).
A nível de conhecimento, a comunicação entre a Node B e a RNC é apresentada na figura a seguir:

O protocolo que é utilizado na figura para a troca de mensagens é o NBAP (Node B Application Part), que no caso desse trabalho será implementado sobre o SCTP (Stream Control Transmission Protocol).
SCTP
O SCTP (Stream Control Transmission Protocol) é um protocolo da camada de transporte do Modelo OSI, equiparável ao TCP e UDP. É um protocolo de transporte orientado a mensagem, confiável, com suporte a multihoming (técnica de se utilizar múltiplos pontos de conexão a fim de evitar uma parada da rede se uma das conexões falhar) e que roda sobre a camada IP. Uma comparação (http://www.isoc.org/briefings/017/) entre TCP, UDP e SCTP é válida nesse estágio.
O SCTP tal como o TCP é orientado à conexão, assegura confiabilidade, entrega dados de forma ordenada, possui controle de fluxo e de congestionamento, além de checagem de recebimento. Porém, ele possui algumas características opcionais herdadas do UDP, como entrega de dados de forma não ordenada. Outras características relevantes do protocolo são o multi-streaming (capacidade de transmitir vários fluxos independentes em paralelo, como por exemplo, transmitir imagens de páginas da Web com o texto da página) e multihoming, proteção contra ataques SYN, full duplex (fluxos com ida e volta) e transferência de dados parcialmente confiáveis também como característica opcional.
A escolha do SCTP para o uso foi feita pois o 3GPP recomenda-o para esse trabalho, além da capacidade de multihoming poder ser muito bem explorada.
NBAP
O NBAP está na camada de aplicação do Modelo OSI, e fornece as seguintes funções:
- Gerenciamento e configuração: essa função permite a CRNC a possibilidade de colocar informações sobre configuração de célula na Node B.
- Gerenciamento de configuração de célula: permite que a CRNC gerencie a configuração dos canais de transporte comuns (Common Transport Channels) na Node B.
- Gerenciamento do sistema de informação: habilita a CRNC para gerenciar agendamento do sistema de informação que será broadcast em uma célula.
- Gestão de recursos de evento: dá à Node B a habilidade para informar à CRNC sobre o status dos recursos da Node B.
- Alinhamento de configuração: permite que a CRNC verifique e fiscalize se os vários nós tem as mesmas informações de configuração dos recursos de rádio.
- Medida de recurso comum: permite a CRNC iniciar medidas de recursos comuns na Node B. Também permite que a Node B relate os resultados dessas medidas.
- Administração de link de rádio: permite que a CRNC gerencie links de rádio usando recursos dedicados na Node B.
- Supervisão de link de rádio: permite que a CRNC relate falhas e restaurações de link de rádio.
- Controle de modalidade: permite que a CRNC controle o uso de modo comprimido em uma Node B.
- Medições de recursos dedicados: permite que a CRNC inicie medidas de recursos dedicados em uma Node B. Também permite que a Node B relate os resultados dessas medições.
- Correção Power Drifting: permite que a CRNC ajuste o nível de DL power de um ou mais links de rádio para evitar DL power drifting entre vários links.
- Relatório geral de situações de erro: permite relatar situações de erro em geral, para a qual mensagens de erros específicas não foram definidas.
- Gerenciamento de canais físicos compartilhados: permite a CRNC gerencie recursos físicos na Node B iniciando downlink rápido de canais compartilhados e controle de canais.
...
(faltam algumas funções do NBAP)
RNC
RNC ( Radio Network Controller) é um elemento da rede UMTS similar a BSC presente no GSM. Ela faz parte da UTRAN, em que sua principal característica é de se comunicar com a Node-B e com o MSC e SGSN.
A RNC tem como funções: processar o tráfego de dados de uma conexão; analisar as Node-Bs, avaliando seus desempenhos e avisando a central caso haja erros; controlar a potência de uma Node B para o acesso de vários UE's; efetuar controle de transmissão de UE para diferentes células de forma imperceptível para o usuário (handover/handoff); controlar e alocar os códigos CDMA para estabilizar as célula; entre outras funções que dependem dos elementos da rede, como BD's que reproduz informações sobre usuários e serviços, equipamentos que propiciam ao usuário a navegação e interfaces que ligam qualquer aparelho no ambiente.
Estudo dos Fluxos
Para a comunicação entre todos os elementos envolvidos, existem métodos que facilitam o entendimento entre as partes, estes, gerenciados pelo software em pretensão.
Essas comunicações da Node-B com a RNC e outros equipamentos, serão avaliadas, comparadas e analisadas. Isso ocorrerá graças a uma ferramenta open-source chamada Wireshark, em que é possível estudar os fluxos de transmissão que ocorre entre esses equipamentos.
Os fluxos serão ativados por uma interface já utilizada pelas empresas de comunicação, com seus direitos devidamente seguidos. Quando estudado é possível saber quais protocolos são utilizados e como eles funcionam, e depois de avaliar, deve-se comparar os fluxos, verificando quais padrões são seguidos e testar a comunicação para ver como será implementada na nova interface open-source. Após estes passos, será possível aperfeiçoar uma aplicação open source existente para a comunicação desses equipamentos, fazendo o mesmo papel das interfaces utilizadas no mundo.
Iub
A comunicação entre a NodeB e a RNC será feita entre uma interface chamada Iub.
A Interface Iub controla, através da Node B, o número de células e criação e exclusão de links de rádio nessas células. Ela também habilita transmissões contínuas de compartilhamento entre a interface GSM/GPRS Abis e a interface Iub e minimiza o número de opções disponíveis na divisão funcional entre RNC e Node B.
A interface Iub consiste em um plano de controle e um plano de usuario.
- O plano de controle da interface Iub é o chamado protocolo NBAP. NBAP é dividido em NBAP comum e NBAP dedicado, dependendo do link de sinalização usado. O protocolo da Iub define a estrutura dos frames e os procedimentos de controle In-band para todo o tipo de canal de transporte.
- O plano de usuário do protocolo Iub é definido via o Frame Protocol (FP).
Escrever até sábado - 16/04
Coleta de resultados
Análise e validação
Teste numa estrutura comercial
Versão Oficial
Objetivos
O objetivo deste projeto é desenvolver a solução Gateway RNC que desempenha as funções de controle de rádio de um serviço 3G e posteriormente para a tecnologia LTE. A finalidade principal é fornecer um serviço de transmissão de dados, excluindo-se neste caso, o serviço de voz, que permita executar tarefas como navegação na internet, acesso a email, transferência de dados, etc.
Efetivamente, um cliente com um dispositivo móvel conectado a um modem poderá acessar um serviço de dados numa rede particular com as seguintes funcionalidades básicas: registro na rede, aquisição de um endereço IP (Internet Protocol) e transferência de dados dados para a rede mundial de computadores.
As soluções deste projeto serão baseadas em soluções open-source utilizando de estruturas reais como rádios, aparelhos móveis e conexão com centrais telefônicas comerciais.
Justificativa
A tecnologia de telefonia móvel 3G está presente na maioria dos países provendo serviços de comunicação que envolve chamadas de voz, chamadas de dados e outras tantas funcionalidades. A abrangência deste serviço pode ser verificada com a migração cada vez maior de usuários de telefonia fixa para móvel e também pela utilização maciça de aparelhos celulares, de crianças aos mais idosos, de usuários mais favorecidos até as camadas mais pobres da população mundial.
Para oferecer o serviço de telefonia celular, a RNC (Radio Network Controller) é essencial pois intermedia toda a comunicação entre as estações radio-base e a central de comutação celular. Acontece que este elemento de rede é um conjunto de hardware e software que gera elevados gastos para as empresas fornecedoras do serviço, pois as mesmas precisam comprar licenças dos fabricantes, para que possam utilizá-las e este custo aumenta à medida que mais usuários solicitam acesso à rede móvel.
Essa solução já vem sendo comercializada por algumas empresas fornecedoras no mundo, como Nokia, Ericsson, Huawei e outras poucas. Já a algum tempo e as operadoras se veem "amarradas" a este pequeno círculo de fabricantes. Desenvolver uma solução que possa ser utilizada pelas operadoras que permita reduzir o custo é algo até pouco tempo impensável, já que os fabricantes utilizam-se de dezenas de profissionais dedicados às pesquisas e criações destas soluções poré, com o passar do tempo, com pesquisadores no mundo todo colaborando para a inovação tecnológica isso passou a ser possível. O desafio de criar uma solução que possa substituir as soluções atuais com o desenvolvimento de um grupo de pesquisadores é arrojado e ainda permitirá evoluir para as próximas gerações de rede como por exemplo, o LTE (Long Term Evolution).
Nesse contexto, o projeto de desenvolvimento de uma RNC se mostra bastante interessante, uma vez que, seu desenvolvimento ocorrerá por código aberto, ou seja, com a colaboração de estudantes, pesquisadores, engenheiros e demais interessados, e utilizando-se de software open source. Consequentemente, as companhias que hoje, dispendem elevadas quantias para a compra de licenças, poderão utilizar a solução construída através desse projeto, poupando gastos e tendo autonomia para evolução tecnológica. Uma vez reduzidos os custos para as empresas, as mesmas podem repassar essa economia ao consumidor final facilitando o acesso às camadas menos favorecidas.
Dados preliminares fornecidos pela Agência Nacional de Telecomunicações (Anatel) mostram que ao final do mês de janeiro de 2011, haviam no Brasil 207,6 milhões de aparelhos celulares e desse total 20,1 milhões eram 3G, o que representa 9,7% dos aparelhos. No mundo, segundo a União Internacional de Telecomunicações (UIT), Wireless Intelligence e Global Mobile Suppliers Association (GSA)/Informa existiam no terceiro trimestre de 2010 5,1 bilhões de aparelhos e no mesmo ano 800 milhões, ou seja, aproximadamente 15,7% eram 3G, segundo dados da GSM Association, GSA e CDG - ???. [Bruna]
Global mobile Suppliers Association (GSA) - Funciona com uma associação de instituições da área de telecomunicações, tem funções como promover diálogo entre os membros, realizar estudos de casos e ações a nível mundial e regional para abertura e desenvolvimento do mercado, tudo isso para aumentar a promoção de tecnologias GSM / EDGE / WCDMA-HSPA, HSPA Evolved (HSPA +) e LTE / SA no mercado global.
Site: [1]
CDMA Development Group (CDG) - trabalha também como associação de empresas da área de telecomunicações, no sentido de agilizar a evolução e a implantação de CDMA2000 e sistemas LTE. Isto inclui definição de aplicações e funcionalidades,estabelecimento de relações estratégicas com ministérios, órgãos reguladores e organizações do setor para promover a cooperação e consenso em questões enfrentadas na área, promover objetivos comerciais entre os membros associados.
Site: [2]
Esses dados mostram que a tecnologia 3G é bastante empregada no Brasil e no mundo, mas existe uma parcela significativamente maior de consumidores em potencial. No Brasil, menos de 10% dos aparelhos são 3G, logo, com a redução do valor cobrado pelo serviço oferecido é possível que muitos consumidores migrem para a tecnologia da terceira geração e futuramente para o LTE. Dessa forma, estaremos contribuindo para a inclusão social baixando os custos dos serviços de telefonia e permitindo que uma base maior de pessoas tenha acesso aos serviços básicos de comunicação.
Esta proposta de trabalho, exige estudo e dedicação dos envolvidos no projeto. Logo, além de gerar redução de gastos para empresas de telecomunicações, uma possível redução de custos para o usuário da tecnologia 3G, e um consequente aumento no número de usuários, o desenvolvimento de uma Radio Network Controller, contribuirá para a aprendizagem, o crescimento e instigará os participantes do projeto a pensar e colocar em prática, soluções inéditas, geradas pelo próprio grupo ou ainda, através de colaborações pelo mundo. Esse conhecimento aprofundado do grupo envolvido sobre as soluções a respeito da tecnologia 3G trará condições para que se assimile as atuais propostas de telefonia como W-CDMA e LTE (Long Term Evolution) e com a mesma visão poderá se pensar em prover soluções inovadoras e independentes dos grandes players.
As empresas que contarem com essa conhecimento, terão mais facilidade e autonomia no planejamento, implantação e evolução dos serviços de telecomunicações do mundo móvel e assim poderão acelerar a criação e implementação de novos serviços. Essa divisão em fases, primeiro com o 3G e depois com o LTE, é viável porque ainda é grande a expansão da tecnologia 3G no mundo, onde ainda não há número expressivo de usuários. Gradativamente, poderão ser desenvolvidas soluções para os usuários ansiosos pela quarta geração.
O escopo deste projeto é limitado à transmissão de dados, portanto o serviço de voz tradicional não seria tratado. Com este desenvolvimento atingíriamos principalmente as principais expectativas como:
- Diminuição dos gastos com o software e conseqüentemente os gastos para o usuário final;
- Conhecimento aprimorado da tecnologia, que já uma das mais utilizadas no mundo das telecomunicações;
- Melhoria nos serviços prestados atualmente;
- Criação e construção de novos serviços para futuras demandas;
- Expansão da tecnologia 3G para futuramente atender os usuários da tecnologia LTE.
Seguindo a mesma linha deste trabalho, existem algumas iniciativas no mundo. Uma delas é da Juniper, empresa lider no fornecimento de equipamentos e aplicações de redes, propõe uma solução open source denominada MobileNext para redes móveis 2G, 3G e LTE que pode ser usada num roteador proprietário para implementar serviços como Inspeção de pacotes, Otimização de vídeo, Balanceamento de carga, Firewall, NAT e tráfego. Opções interessantes que permitem aprofundar em aspectos de software que poderão trazer flexibilidade e redução do TCO (Total Cost of Ownership) às operadoras móveis.
Esta facilidade fornecida pela Juniper para entender e aprofundar em elementos chaves do núcleo de rede móvel, disponibiliza um gateway com funções de uma GGSN, outro gateway com funções de uma SGSN e ainda uma solução de Policy Manager. Apesar destes benefícios, esta proposta está vinculada aos equipamentos da empresa fabricante. O ideal seria que não se vinculasse a um equipamento específico.
Pesquisar 3G-324M
Introdução
A terceira geração de telefonia móvel sucedeu a geração 1G, que facilmente permitia fazer chamadas de voz em aparelhos analógicos e a geração 2G, com aparelhos móveis digitais que adicionaram funcionalidades como fax, dados e mensagens de texto. O 3G trouxe as possibilidades de serviços multimídia e transferência de dados em alta velocidade provendo vídeo, áudio e outras aplicações sobre dispositivos móveis. Esta última geração alavançou o desenvolvimento de serviços para celular, focando prioritariamente em dados, integrando os serviços de redes físicas de telecomunicações e o mundo Internet. Esta evolução permitiu que aplicações envolvendo mídias e dados fossem bastante popularizadas. Como o desempenho da rede em termos de capacidade e qualidade de serviço (QoS), e ainda os custos de utilização se aproximaram dos fornecidos pelas redes DSL, a demanda foi e continua a ser crescente em todo o mundo.
O 3G é um padrão proposto pela ETSI (European Telecommunications Standards Institute) que ao se juntar com os padrões propostos no Japão passou a ser referenciada como UMTS (Universal Mobile Telecommunications System) e é um dos padrões ratificados pelo ITU-U, órgão mundial para normatização e evolução das tecnologias de telecomunicação.
O serviços providos pela terceira geração vêm evoluindo, gradativamente incorporam novas aplicações que encontram nos mais variados segmentos da sociedade, um uso efetivo e cada vez mais amplo. Os principais destaques são as mensagens como SMS (Short Message Services), EMS (Enhanced Message Services) e MMS (Multimedia Message Services), as técnicas de LBS, serviços baseado em localização, os codecs de vídeo 3G-324M e a possibilidade de comunicação via PTT (Push-To-Talk), todos estes convergindo para a rede Tudo-IP.
A exigência cada vez maior pelos serviços de dados trouxe uma corrida de pesquisadores, engenheiros e demais profissionais de tecnologia para o aperfeiçoamento das tecnologias disponíveis e o 3G teve sua uma grande aceitação com o desenvolvimento do padrão HSPA (High Speed Packet Access), uma evolução do 3G/WCDMA, que foi gradativamente melhorando a performance das redes com custos acessíveis provendo taxas até 20 Mbit/s. Existia ainda a divisão em duas frentes: downlink com maior capacidade denominado de HSDPA e uplink com capacidade menor de transmissão de dados, definido com HSUPA.
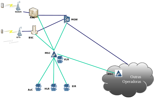
A infraestrutura 3G consiste de rede de acesso por rádio (RAN) e uma estrutura central de rede, que se aproxima em termos de topologia das versões anteriores como o GSM. O 3G é organizado num domínio comutado por circuitos que inclui a MSC 3G para comutação das chamadas de voz e outro domíno comutado por pacotes além de elementos que provem funções específicas.
A figura 1 mostra os elementos principais que fazem parte de uma topologia de uma rede de voz GSM/3G. A funcionalidade RAN é independente da funcionalidade do núcleo de rede. A rede de acesso fornece uma tecnologia de núcleo de rede independente do acesso para os terminais móveis para diferentes tipos de serviço, ou seja, é possível prover serviços de dados independentes do serviço de voz e vice-versa. A rede 3G consiste de dois novos elementos, conhecidos como NodeBs e RNCs (Radio Netork Controller). NodeBs são semelhantes às estações radio-base (BTS) da segunda geração. Já a RNC, foco principal deste trabalho, substitui as controladoras de estações radio-base (BSC). Uma RNC tem importantes funções como o gerenciamento dos recursos de rádio, suporte a conexões de chamadas comutadas a circuito e comutadas a pacote, decisões sobre handover e soft-handover, controle de potência, gerenciamento de mobilidade e criptografia de dados. Elementos como HLR, AuC e EIR atendem podem atender a várias tecnologias.

Figura 1 - Topologia de rede de voz 3G/GSM
O caminho de dados dentro da rede 3G incluem as SGSNs (Serving GPRS Support Nodes), responsáveis pelo registro de usuários, tarifação das transações, criptografia e gerenciamento da mobilidade e as GGSNs (Gateway GPRS Support Node) que interfaceiam com HLRs (Home Locator Register) para recuperar o perfil dos usuários móveis e completar suas chamadas. Outros elementos complementares auxiliam na geração do serviço de comutação de pacotes do 3G. A figura 2 mostra uma visão clara das relações entre os vários elementos inclusive com a rede GSM.

Figura 2 - Topologia de Rede 3G - Dados
A interconexão entre os vários elementos na RAN e entre a RAN e o núcleo de rede é sobre as interfaces Iub, Iur e Iu. Os protocolos que suportam a infraestrutura de rede 3G sem fio são brevemente descritos abaixo:
- Global Mobility Management (GMM): protocolo que inclui funcionalidades de conexão, desconexão, segurança e roteamento;
- Node B Application Part (NBAP): fornece procedimentos para distribuição paging, broadcast e gerenciamento de recursos lógicos;
- Packet Data Convergence Protocol (PDCP): mapeia características de alto nível para protocolos a nível de interface de rádio;
- Radio Link Control (RLC): provê um controle de enlace lógico sobre a interface de rádio;
- Medium Access Control (MAC): controla os processos de sinalização de acesso (request e grant) para o canal de rádio;
- Radio resource Control (RRC): gerencia a alocação e manutenção das vias de comunicação de rádio;
- Radio Access Network Application Protocol (RANAP): encapsula a sinalização na camada de alto nível. Gerencia a sinalização e conexões GTP entre a RNC e 3G-SGSN e também a sinalização e conexões de comutação por circuito entre a RNC e 3G MSC;
- Radio Network Service Application Part (RNSAP): implementa a comunicação entre as RNCs;
- GPRS Tunnel Protocol (GTP): protocolo que tunela as unidades de dados através do backbone IP adicionando informações de roteamento. GTP opera no topo do TCP/UDP sobre IP;
- Mobile Application Part(MAP): suporta a sinalização entre SGSN/GGSN e HLR/AuC/EIR;
- AAL2 Signaling (Q.2630.1, Q.2150.1, Q.2150.2, AAL2 SSSAR, and AAL2 CPS): conjunto de protocolos usados para transferir voz sobre backbones aTM usando ATM adaptation layer 2;
- Sigtran (SCTP, M3UA): conjunto de protocolos usados para transferir protocolos de sinalização SCN sobre a rede IP.
Este projeto pretende focar em parte dos protocolos acima, os quais se relacionam diretamente com as funções de uma RNC. São eles: SCTP e NBAP.
O SCTP (Stream Control Transmission Protocol) é um protocolo da camada de transporte no modelo OSI, similar ao TCP, mas que possui alguns recursos a mais, além de algumas funcionalidades do UDP. Justifica-se a utilização desse protocolo pelas características de multihoming além do que o 3GPP recomenda-o para esse trabalho.
Explicar que o SCTP é uma evolução do TCP e detalhar algumas de suas características ou benefícios. [Thiago] O TCP que já foi bastante utilizado para uma transferência segura de dados, com o passar do tempo e o crescente numero de aplicações exigiu uma rápida implementação para que a transferência pudesse manter-se segura, evoluindo então para o SCTP. O TCP garante uma transferência de dados ordenados, mas algumas aplicações não exigem uma ordenação e outras necessitam apenas de uma ordenação parcial. Outra característica é o fato de necessitar de uma conexão por strem enviado. Já o SCTP consegue uma transferência de vários streams em apenas uma mensagem.

Figura 2 - Protocolos das camadas de transpote e aplicação do modelo OSI
Já o NBAP (Node B Application Part), como mostra a figura 2 acima, trabalha em uma camada acima do transporte e rede. É ele que fará a comunicação entre a RNC e a Node B, já que fornece funções de gerenciamento de recursos e canais. Não focaremos outras camadas, utilizaremos a rede IP como a mesma é hoje, por exemplo. Também no NBAP está o grande esforço desse trabalho, pois ao conseguir trocar mensagens entre a Node B e a RNC, podemos considerar finalizada o trabalho da Gateway RNC.
Como citado, o NBAP está na camada de aplicação do Modelo OSI. Assim, essa aplicação permite o gerenciamento e a configuração das trocas de dados entre a RNC e a Node B, o que possibilita a RNC configurar a Node B, inclusive o gerenciamento dos canais de transporte comuns presente na Node B. Consequentemente, a mesma pode receber informações da célula através da RNC, no qual as medidas devidas são tomadas e resultados são coletados para dinamizar as trocas de informações entre os equipamentos, observando os recursos comuns entre eles para que não haja perda de dados e para que não se perca o link de rádio para que possa manter recursos dedicados a Node B, assim, o NBAP administra e supervisiona esse link, até para que não haja interferências entre vários links. Também é necessário compartilhar e controlar os canais com os recursos físicos da Node B. Caso hajam erros é possível gerar relatórios, demonstrando os erros.
A RNC gerencia o agendamento do conjunto de informações que será transmitida em larga escala por várias Node B em uma célula ao mesmo tempo, devido ao NBAP. Outra função habilitada pela aplicação é o controle dos recursos de tarefas, no qual a Node B envia informações sobre os status dos recursos dela para a RNC. Além disso, o NBAP probabiliza realizar o alinhamento dos equipamentos utilizados na comunicação, em que eles devem ter as mesmas configurações das soluções de rádio.
Desenvolvimento
O desenvolvimento deste projeto implica num estudo aprofundado sobre todas as funções de uma RNC. O escopo proposto pretende limitar essas funções ao mínimo admissível num sistema comercial e ainda assim apenas para transmissão de dados. As demais funções continuariam normalmente sendo executadas no fluxo atual. Isto significa dizer que a solução RNC será usada por meio de um "desvio" na estrutura atual implantada comercialmente.
Incluir figura com a proposta da nova implementação [Natal]
Logicamente, as etapas principais do desenvolvimento serão implementadas numa estrutura de teste mas é importante salientar que esta estrutura será simplesmente uma versão reduzida de um serviço comercial como os muitos existentes no Brasil e no mundo. Faz parte do processo de desenvolvimento a instalação, configuração e testes de equipamentos adquiridos por meio de recursos da instituição acadêmica ou ainda de parceiros.
A primeira fase comporta a avaliação das funções básicas de uma RNC. Esta tem a nobre tarefa de gerenciar a ações da Node B. Entre as várias responsabilidades podemos citar:
- A RNC executa uma auditoria para verificar quantas e quais células a Node B possui e quantos e quais são seus identificadores (Cell-ID's)
- A RNC examina os recursos disponíveis para verificar a situação instantânea da rede antes que novos usuários a acessem
- A RNC é responsável por ligar e desligar os portadores de rádio e gerenciar seu QoS (Quality of Service)
- A RNC cuida do planejamento de códigos que a tecnologia necessita e também é responsável pelo controle de aceitação e o código de alocação para novos rádios que entrarem na célula
- A RNC realiza um loop externo de controle de potência de 10 a 100 vezes por segundo e define o SIR (Signal-to-Interference-Ratio) para o QoS recebido.
- A RNC controla a comutação de pacotes em transmissão de dados, para que não haja congestionamento.
Consideradas estas funções como premissas, o próximo passo é entender como acontece a interação entre a RNC e Node B. A maneira mais prática e correta é analisar o padrão utilizado no mundo todo. As operadoras seguem as recomendações de órgãos nacionais e internacionais. Para realizar a comunicação entre a Node-B e a RNC é necessário seguir as normas do 3GPP (3rd Generation Partnership Project).
Essas normas foram criadas por empresas e órgãos de telecomunicação para que existissem protocolos universais de forma que não houvesse divergência entre equipamentos utilizados em todo o mundo. Assim, é possível a efetiva comunicação entre as empresas que prestam este serviço, gerando uma globalização. Esta padronização facilita o processo de configuração, interoperabilidade e expansão das redes pelo globo. Um resultado efetivo é a questão do roaming, seja ele nacional ou internacional. Se não houvesse essa regulamentação (como acontecia nos primórdios da comunicação) o deslocamento de usuários para fora da sua região forçaria estas operadoras a discutir individualmente acordos de interconexão. Esse fato aconteceu em vários continentes e foi um dos fatores que levou a criação do GSM por exemplo, na Europa.
No projeto é usada a norma 25.433 (http://www.3gpp.org/ftp/Specs/html-info/25433.htm), que determina regras para a interface IUB de comunicação ente a Node-B e a RNC. Nesta norma é descrita o protocolo NBAP na notação ASN.1 (Abstract Syntax Notation One), descrita no ITU-T, X.209 E X.690. Essa notação descreve detalhadamente o protocolo, de forma a manter a comunicação de todos os sistemas envolvidos sob um mesmo padrão. Essa padronização é uma vantagem muito interessante na área de telecomunicações, de tal maneira que grandes organizações como a CCITT (International Telegraph and Telephone Consultative Committee), ITU (International Telecommunications Unions) e IETF (Internet Engineering Task Force) utilizam a notação ASN.1 na definição dos protocolos.
Ficou faltando escrever sobre a origem do código que será alterado [Natal]
A notação ASN.1 permite a descrição de protocolos em uma notação formal, alto nível e independente da linguagem utilizada na implementação. O ASN.1 dispõe de alguns tipos básicos como: inteiro, booleano, sequência de caracteres (string), sequência de bits (bitstring); e compostos como: estruturas, listas (ordenadas ou não ordenadas), enumerações, conjuntos, etc.. A maior vantagem da notação se encontra na possibilidade de definir novos tipos a partir dos tipos básicos e ainda especificar quais valores esses tipos podem adquirir. Cada tipo de dado seja básico, composto ou definido pelo protocolo possui uma representação equivalente na linguagem de programação utilizada na implementação, o que reforça a normalização do protocolo independentemente da implementação.
Utilizaremos nesse trabalho a Release 6 do 3GPP (última versão) como referência para o desenvolvimento, não sendo necessário ficar totalmente preso a ela. Assim sendo, quando dificuldades forem encontradas, deveremos avaliar e utilizar outras ferramentas e soluções Open Source já existentes, para pilha de protocolos, por exemplo.
Um ponto importante na etapa de implementação é a escolha da linguagem de programação. O 3GPP fornece especificações para várias linguagens, como Java. Em um cenário de muitos celulares e modens 3G conectados à nossa rede, a velocidade é um fator impactante. Levando isso em conta, a linguagem C se destaca como uma das opções mais viáveis.
Portanto, o terceiro passo é a implementação do controlador da RNC em linguagem C utilizando o ASN.1 descrito pelas normas dos protocolos como ponto de partida. Para isso é necessário converter a notação ASN.1 em código C, tal conversão não é uma tarefa fácil, mas que acaba facilitando o desenvolvimento e assegurando que qualquer RNC utilizando o software consiga se comunicar com qualquer outra unidade que utilize o mesmo protocolo.
Existem ferramentas que convertem a notação ASN.1 nas respectivas estruturas de dados em linguagem C. Tais ferramentas são largamente testadas e quase sempre produzem um código livre de erros, um exemplo é o ASN1 Compiler (http://www.obj-sys.com/asn1-compiler.shtml). Podemos tirar vantagem desse tipo de ferramenta a fim de poupar trabalho na conversão, sendo necessário apenas corrigir raros erros provenientes da conversão automática.
Na sequência, tão logo o protocolo for convertido da sua representação em ANS.1 para a linguagem C, poderão ser feitas as implementações, avaliando se as funções discutidas no primeiro passo estarão totalmente disponíveis. A solução gerada deverá passar inicialmente por algumas mudanças, adequando-a ao escopo do projeto.
De posse do código que poderá vir a substituir a RNC, será instalada e configurada uma rede celular com apenas um cliente: nossa solução, onde haverá o tráfego apenas dados, portanto serão desabilitadas as funções de chamadas de voz. A proposta é criar uma microcélula com uma pequena antena que irradie ao menos a poucos metros de distância e que disponibilize acesso para pelos menos um usuário. Serviços essenciais para o negócio mas dispensáveis neste momento como handoff e roaming não serão implementados neste momento. Numa segunda etapa poderão ser atendidas todas as expectativas de um serviço completo de chamadas de dados numa rede móvel.
Outra etapa importante consiste em avaliar a melhor solução para implementação do NBAP e SCTP. O NBAP ainda não foi estudado, mas algumas soluções livres trazem código fonte em C++, então deveremos apenas ter o esforço de compilar esses códigos. A solução escolihada para o SCTP foi o LKSCTP (Linux Kernel Stream Control Transmission Protocol), uma implementação do SCTP para o kernel do sistema operacional Linux. Uma simples exemplo foi gerado, onde criamos um cliente-servidor conectando sobre transporte SCTP. Na nossa solução, a Node B e a RNC funcionarão como cliente-servidor. O esforço final dessa etapa e talvez o mais difícil será fazer a junção dos protocolos, isto é, a Node B e RNC comunicarem via NBAP sobre SCTP.
Finalmente, adequaremos o código da solução escolhida, com os códigos gerados em C, e as soluções usadas na pilha de protocolos. Aqui, todo o esforço será em programação. Ao terminar, deveremos ter o escopo funcionando.
Criação de uma infraestrutura de teste
Os principais equipamentos a serem utilizados seriam uma Node B, um aparelho celular e computadores. Dentre varias opções para a Node B, chamou atenção a mini Node B Flexell, produzida pela Samsung, que se trata de uma estação de base micro com pequena capacidade de 2 transportadoras / Omni e conta com uma saida de alta potência, suporta HSPDA e seu resfriamento é feito por convecção. Pesando em médias 55 kg e tendo um tamanho bastante reduzido, o fabricante indica o produto para áreas rurais ou edifício de pequeno porte. Os computadores utilizados poderiam ser qualquer um com uma configuração que não deixe a desejar para que o sistema possa funcionar e o mesmo ocorre com o aparelho celular, que poderia ser um aparelho comum com a opção de acesso a internet, podendo ser qualquer modelo ou marca e podendo também ser trocado por um modem 3G.
Testes da solução final
Procedimentos:
Power on do Gateway RNC
- Inicialização do Sistema Operacional
- Inicialização dos processos referentes ao Gateway RNC
- Configuração básica inicial do Gateway RNC
Power on da NodeB
- Configuração inicial básica da NodeB indicando o endereço IP do Gateway RNC.
Power on da switch de dados.
- Conexão dos cabos de rede interligando a NodeB, Gateway RNC, Analisador de protocolos e o acesso Internet à switch de dados.
- Configurar mirroring (cópia do tráfego das portas a serem monitoradas para a porta onde o analisador de protocolos está conectado) na switch de dados.
Testes
- Teste de conectividade dos elementos usando o protocolo icmp (ping).
- Teste de captura de pacotes no analisador de protocolos.
- Restart da NodeB
- Monitorar o processo de inicialização (Audit, Setup) usando as ferramentas disponíveis (Analisador de protocolos, arquivos de log, etc.)
Avaliação das mudanças nessa solução e aperfeiçoamento
Stress test (emulador RNC) (Bruna)
A solução desenvolvida, antes de ser validada, deve passar por um "stress test", que significa a submissão á diversos testes para comprovar quais funções o software realiza, a fim de verificar se essa solução é capaz de permitir o acesso de um UE(user equipament) á uma transmissão de dados. O ideal é que os testes sejam feitos com a estrutura física de uma Node B e um UE. No entanto existem softwares capazes de simular a comunicação entre os elementos da rede de acesso 3G e alguns deles poderão auxiliar o desenvolvimento desse projeto. Dentre estes pode-se listar:
- Agilent E5162A Protocol Emulator que deve ser utilizado juntamente com o Agilent E5160B 3GTS(3G System Test) - Permite testar tráfego de dados, protocolos das interfaces Iu, Iub e Iur, inclui compilador em linguagem C.
- Agilent Scientific, Datasheet E5162A - Agilent Scientific, Datasheet E5160B
*A8619 Protocol Test System - Não é mais fabricado. Enviei e-mail ao fabricante, a empresa Alcatel Lucent, para saber se há outras soluções de teste para RNC, MSC e Node B, mas infelizmente, eles não têm o emulador desejado.
- Alcatel Lucent, Datasheet A8619
*NetHawk - Este fabricante produz apenas equipamentos de teste de fibra ótima e rede.
Procurar outras soluções
5 Criação de uma infraestrutura de teste
Os principais equipamentos a serem utilizados seriam uma Node B, um aparelho celular e computadores. Dentre varias opções para a Node B, chamou atenção a mini Node B Flexell, produzida pela Samsung, que se trata de uma estação de base micro com pequena capacidade de 2 transportadoras / Omni e conta com uma saida de alta potência, suporta HSPDA e seu resfriamento é feito por convecção. Pesando em médias 55 kg e tendo um tamanho bastante reduzido, o fabricante indica o produto para áreas rurais ou edifício de pequeno porte. Os computadores utilizados poderiam ser qualquer um com uma configuração que não deixe a desejar para que o sistema possa funcionar e o mesmo ocorre com o aparelho celular, que poderia ser um aparelho comum com a opção de acesso a internet, podendo ser qualquer modelo ou marca e podendo também ser trocado por um modem 3G.